
Новое устройство поддерживает жизнь мозга отдельно от тела
Исследователи разработали устройство, изолирующее кровоток, снабжающий мозг, для поддержания его жизнедеятельности независимо от остального организма. В ходе испытаний на моделях свиней, находящихся под наркозом, устройство поддерживало практически все функции органа в течение пяти часов. Это техническое достижение открывает путь к новым способам изучения работы мозга без влияния других органов. Это также может помочь в разработке более эффективных аппаратов «сердце-легкие».
Мозг управляет всем организмом, регулируя широкий спектр процессов, от самых жизненно важных, таких как частота сердечных сокращений, дыхание и цикл сна, до самых тонких. И наоборот, эти процессы могут влиять на работу мозга. Изолируя орган и манипулируя мозговым кровотоком, можно глубоко изучить влияние на мозг различных физиологических нарушений, таких, например, как ишемия и инсульт. Это также позволит более точно анализировать принцип действия терапевтических молекул.
В частности, церебральный сосудистый доступ позволил бы характеризовать различные свойства независимо от соматических влияний, которые в противном случае неизбежны. Метаболизм или мультиорганное распределение биологически активных веществ могут препятствовать точности кинетических анализов, связанных именно с мозгом. Колебания кровотока и артериального давления (например, при артериальной гипертензии) могут оказывать существенное влияние на работу мозга.
Для преодоления этих ограничений ученые уже несколько десятилетий пытаются создать устройства, изолирующие мозг от остального тела и сохраняющие его функции. Наиболее распространенный подход предполагает отключение естественного кровоснабжения с последующей искусственной поддержкой и контролем кровообращения. Однако этот метод имеет свои ограничения, которые могут помешать детальному изучению мозга.
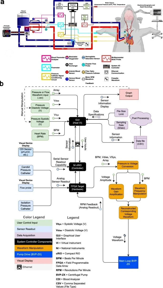
Новое устройство, описанное в журнале Scientific Reports, представляет собой механическую систему, управляемую компьютером, которая регулирует перфузию и состав крови. Другими словами, мозг изолируется от тела и затем снабжается контролируемым кровотоком. По словам авторов нового исследования, до сих пор не существовало устройства, которое могло бы действительно изолировать мозг и сохранить его работоспособность.
Изолируя мозг, можно манипулировать входными сигналами, чтобы изучить, как они вызывают изменения в мозге. В предыдущем исследовании группа ученых использовала прибор для анализа мозговых эффектов гипогликемии. Важно отметить, что хотя гипогликемия может быть вызвана in vivo (путем снижения потребления калорий или введения инсулина), остальной организм может частично компенсировать ее за счет изменения метаболизма, что, в свою очередь, приводит к изменениям в мозге. В отличие от этого, новая система, предлагаемая здесь, позволяет контролировать уровень сахара в крови непосредственно через кровь, перекачиваемую в мозг.
Пульсирующий кровоток, сопоставимый с работой сердца
Устройство адаптировано к естественному артериальному и венозному кровообращению свиней (на которых проводились эксперименты). Кровоснабжение мозга обеспечивается насосной системой, которая управляет различными физиологическими параметрами, включая артериальное давление, объем крови, температуру, уровень кислорода и питательных веществ. Обычные аппараты «сердце-легкие» воспроизводят некоторые функции этих органов, обеспечивая непрерывный поток насыщенной кислородом крови по всему телу. В новом аппарате, получившем название Extracorporeal Pulsatile Circulatory Control (EPCC), используется пульсирующий поток, сопоставимый с работой сердца. Это позволяет избежать побочных эффектов, вызываемых стандартными устройствами (таких, как кровоизлияния и инсульты).
Для проведения нейрофизиологических исследований, соответствующих естественным условиям, прибор был настроен таким образом, чтобы сохранять активность нейронов высшего порядка, о чем свидетельствуют данные непрерывной электрокортикографии (ЭКоГ) и записи потенциалов внутримозгового поля (записи глубоких электродов).
ЭкоГ — это показатель, охватывающий большой набор клеточных активностей, высокоорганизованных связей в осцилляторных сигналах, а также других периодических сигналов, изменяющихся за четко определенные временные интервалы. Предыдущие эксперименты показали, что хотя в посмертном мозге животных, подвергнутом механической перфузии, сохраняется широкий спектр локальной и индивидуальной активности нейронов, ЭКоГ не сохраняется. Это свидетельствует о том, что она представляет собой особо надежный показатель целостности функций нейронов.
С другой стороны, исследования показали, что оба показателя (ЭКоГ и запись внутримозговых потенциалов глубокого поля) подвержены колебаниям перфузии в течение нескольких секунд или минут. Для оценки сохранности активности мозга при EPCC записи проводились до и во время перфузии при минимальном вмешательстве анестезии.
Проведя анализ, исследователи обнаружили, что показатели мозговой деятельности животных в течение 5 часов если и изменялись, то незначительно. Активность мозга оставалась неизменной или лишь незначительно нарушалась по сравнению с нормальной, как и уровень оксигенации, внутреннее давление, температура и микроскопическая структура. «Этот новый метод позволяет проводить исследования мозга независимо от тела, что дает возможность ответить на физиологические вопросы таким образом, как это никогда не делалось ранее«, — заключает один из разработчиков, Хуан М. Паскуаль из Юго-Западного медицинского центра (США).